⭐🔗 Изделие
Таблица на схеме

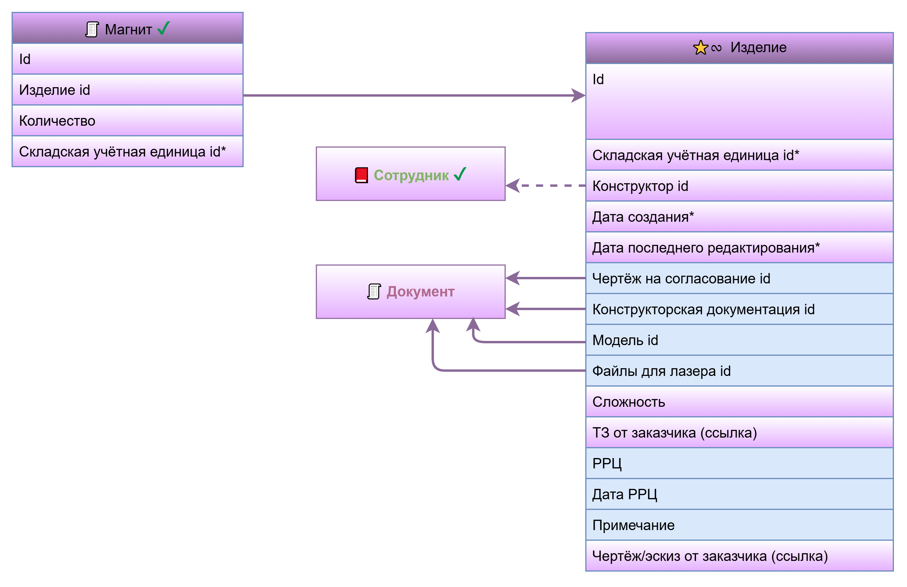
Схема основных связанных сущностей

📅 Задачи yougile
✏️ Общее описание
Унаследован от таблицы складской учетной единицы. Название для изделия соответствует номенклатуре. SKU с категорией "Изделие" можно редактировать только через эндпоинт, связанный с данной сущностью.
🔎 Уточнить
🖊️ Общие особенности
- Реализовано сохранение данных при переключении вкладок
📋 Предзаполненные данные
🔐 Доступ
- Менеджер по продажам (просмотр и редактирование после согласования изменений начальником менеджеров по продажам)
- Помощник менеджера по продажам (просмотр и редактирование после согласования изменений начальником менеджеров по продажам)
- Начальник менеджеров по продажам (просмотр и редактирование)
- Главный конструктор (просмотр и редактирование*)
- Конструктор (просмотр и редактирование после согласования изменений главным конструктором*)
- Начальник производства (просмотр)
- Менеджер производства (просмотр)
Особенности доступа к полям:
Поле\Роль | М. по продажам | Помощник | Начальник м. | Нач. произв. | М. произв. | Гл. констр. | Констр. |
|---|---|---|---|---|---|---|---|
| Номенклатура | Редактирование | Редактирование | Редактирование | Просмотр | Просмотр | Просмотр | Просмотр |
| Тип | Редактирование | Редактирование | Редактирование | Просмотр | Просмотр | Просмотр | Просмотр |
| Конструктор | Просмотр | Просмотр | Просмотр | Просмотр | Просмотр | Задача | Просмотр |
| КД | -* | -* | -* | -* | -* | Просмотр | Задача |
| Согласованный чертёж | Просмотр | Просмотр | Просмотр | Просмотр | Просмотр | Просмотр | Просмотр |
| Модель | -* | -* | -* | -* | -* | Просмотр | Задача |
| Файлы для лазера | -* | -* | -* | -* | -* | Просмотр | Задача |
| Сложность | Просмотр | Просмотр | Просмотр | Просмотр | Просмотр | Редактирование | Редактирование |
| Дата создания | Авто | Авто | Авто | Просмотр | Просмотр | Просмотр | Просмотр |
| Дата последнего ред. | Авто | Авто | Авто | Просмотр | Просмотр | Просмотр | Просмотр |
| ТЗ от заказчика | Редактирование | Редактирование | Редактирование | Просмотр | Просмотр | Просмотр | Просмотр |
| РРЦ* | Редактирование | Редактирование | Редактирование | - | - | - | - |
| Чертёж/эскиз от заказчика | Редактирование | Редактирование | Редактирование | Просмотр | Просмотр | Просмотр | Просмотр |
| Статус согласования | Задача | Задача | Просмотр | Просмотр | Задача | Просмотр | Задача |
| Параметры | Редактирование | Редактирование | Редактирование | Просмотр | Просмотр | Редактирование | Редактирование |
| Описание | Редактирование | Редактирование | Редактирование | Просмотр | Просмотр | Редактирование | Редактирование |
| Состав магнитов | Редактирование | Редактирование | Редактирование | Просмотр | Просмотр | Редактирование | Редактирование |
| Примечание | Редактирование | Редактирование | Редактирование | Просмотр | Просмотр | Редактирование | Редактирование |
Примечание:
- -* - показывать только флаги, ссылка пустая
- Функцционал конструктора и главного конструктора не утверждён и не реализован
💻 Веб интерфейс
https://orders.regina.fvds.ru/products
Таблица
Таблица
Колонки:
- Номенклатура
- Тип
- РРЦ
- Дата последнего редактирования
- Действия: Просмотр, Редактирование
Технические: изделие id

Создание
Просмотр
Просмотр
модальное окно

Редактирование
Редактирование

Синхронизация изделий
Синхронизация изделий
Начальник менеджеров по продажам может запускать синхронизацию с гугл таблицей Список изделий
🔗 Связанные сущности
- ⭐ Складская учётная единица (sku)
- 🧾 Магнит
- 🧾 Необходимая документация для изделия
- 🧾📗 Тип изделия(🧾📗 Тип складской учётной единицы)
- 🧾 Стандартное изделие
- 🧾 Сборочная единица
- 🧾 Узел
- 🧾 Деталь
- 🧾 Расходник
👨🏽💻 API
/Product/Product/.. - Swagger - Product API